Home

User Documentation

Getting Started
Learn More
Explore in Detail
Get Inspired

Contributor Documentation

Getting Started
Learn More
Explore in Detail
Get Inspired

Quick Links

Software Manual
AstroDiscuss
GitHub
API Reference

Documentation Versions


ISIS 2

Documentation
Tutorials
Technical Documents
USGS

ISIS Application Documentation


cnetbin2pvl

Standard View | TOC | Home

Converts an Isis control network file from binary into pvl format.

Description
Categories
Groups
Examples
History


Description

This program converts an Isis control network file from binary into a human readable UTF-8 pvl formatted file. The output .pvl will be written as the latest PVL version. The most recent PVL template can be found in the Control data directory under templates/controlnetworks.


Categories


Parameter Groups

Files

Name Description
FROM Binary formatted control net file
TO PVL formatted control net file

Files: FROM

Description

A control net file in binary format.

Type filename
File Mode input
Filter *.bin

Files: TO

Description

A control network file in the PVL format.

Type filename
File Mode output
Filter *.cnet *.pvl

Examples


Example 1

Converting a binary Control Network to a PVL network.

Description

A binary V0001 Control Network converted to the latest PVL network.

Command Line

cnetbin2pvl from=$ISISDATA/base/examples/unitTest_ControlNetVersioner_ProtoNetwork1_ProtoV0001.net to=PvlNetwork.pvl
In this example, we are converting a binary V0001 network from the test data area to a PVL network.

GUI Screenshot

Cnetbin2pvl -gui

Example GUI

Screenshot of GUI with parameters filled to convert a binary Control Network to a PVL network.

Input Image

Input control network

Input binary V0001 control network

Parameter Name: FROM

This is the input network that will be ingested by cnetbin2pvl.

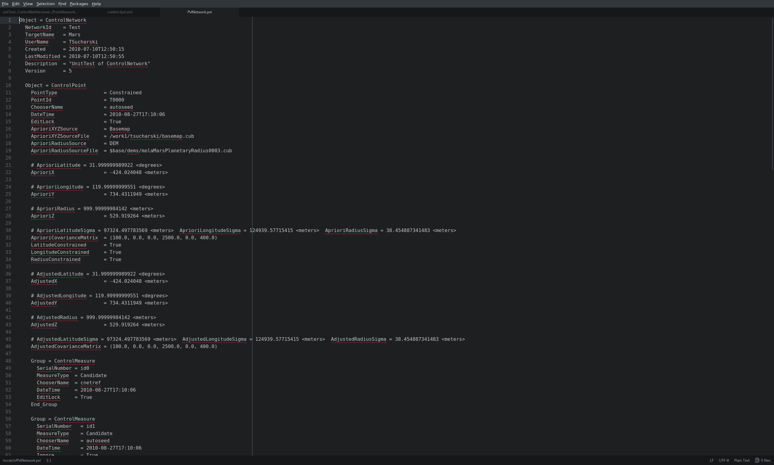
Output Image

Output PVL network that was made from the existing network.

Output PVL network from cnetbin2pvl

Parameter Name: TO

This is the PVL network that results from running cnetbin2pvl.


History

Tracie Sucharski2010-06-01 Original version
Tracie Sucharski2010-10-13 Change parameter name to FROM and TO.
Steven Lambright2011-04-05 Added a basic progress
Adam Goins2018-01-24 Updated Description to reflect UTF-8 file format. Added link to current PVL template. Added user example.