cnetbin2pvl
Converts an Isis control network file from binary into pvl format.
This program converts an Isis control network file from binary into a human readable UTF-8 pvl formatted file. The output .pvl will be written as the latest PVL version. The most recent PVL template can be found in the Control data directory under templates/controlnetworks.
Categories
History
| Tracie Sucharski | 2010-06-01 | Original version |
| Tracie Sucharski | 2010-10-13 | Change parameter name to FROM and TO. |
| Steven Lambright | 2011-04-05 | Added a basic progress |
| Adam Goins | 2018-01-24 | Updated Description to reflect UTF-8 file format. Added link to current PVL template. Added user example. |
Parameters
Files
| Type | filename |
|---|---|
| File Mode | input |
| Filter | *.bin |
| Type | filename |
|---|---|
| File Mode | output |
| Filter | *.cnet *.pvl |
Example 1
Converting a binary Control Network to a PVL network.
Command Line
cnetbin2pvl
from=$ISISDATA/base/examples/unitTest_ControlNetVersioner_ProtoNetwork1_ProtoV0001.net to=PvlNetwork.pvl
GUI Screenshot
Example GUI
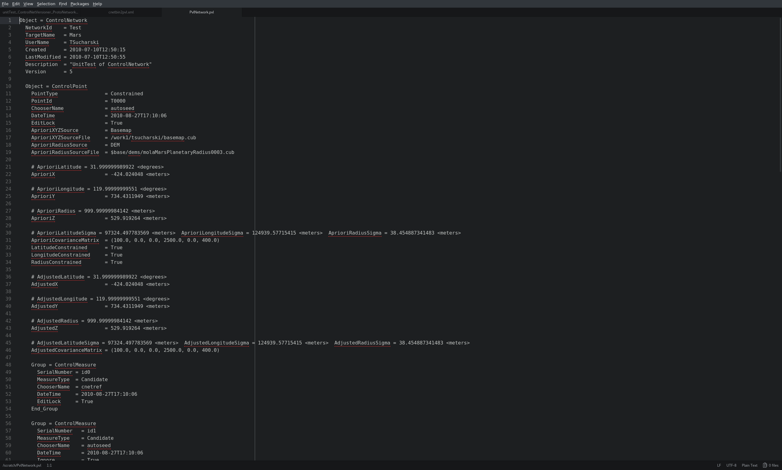
Cnetbin2pvl -guiScreenshot of GUI with parameters filled to convert a binary Control Network to a PVL network.
Input Image
Input binary V0001 control network
Input control network
Parameter Name:
FROM
This is the input network that will be ingested by cnetbin2pvl.




